方案概述
本方案以“数据智能驱动业务精益运营”为核心理念,构建了首个集“智能定义、自动加工、场景融合、主动服务”于一体的企业级指标中枢。平台深度融合湖仓一体数据基座与AI分析能力,不仅实现从业务指标需求到数据服务产出的全链路自动化、标准化管理,更关键的是,通过引入智能归因、趋势预测、自动洞察等高级分析功能,将传统静态指标升级为具备“感知、诊断、预警、建议”能力的动态业务信号,全面赋能投行、财富、研究等核心业务从经验决策迈向数据与智能双轮驱动的新范式。
方案背景
面对证券行业日益激烈的竞争与严格的合规风控要求,业务决策对数据的时效性、准确性与洞察深度提出了前所未有的挑战。传统指标体系存在“三难”问题:
口径统一难,导致管理层与业务部门数据认知不一致;
需求响应难,开发周期长,无法满足敏捷业务迭代;
价值挖掘难,指标仅能反映“是什么”,无法回答“为什么”及“将如何”。公司亟需一个能打通数据供应链、具备智能分析能力的指标平台,将数据资产切实转化为战略资产与竞争优势。
方案目标
1.构建智能指标中枢:打造企业级、具备AI能力的指标统一生产与管理平台,实现技术定义与业务语义的强关联;
2.实现指标全生命周期智能化:从智能生成、自动监控到根因追溯,实现指标“养、管、用”的闭环自治;
3.驱动业务场景智能升级:为精准营销、实时风控、投研赋能等场景提供“指标+诊断+预测”的深度服务;
4.提升数据运营效率与价值:指标开发效率提升60%以上,关键业务决策响应时间从“天级”缩短至“分钟级”。
方案特点
1.“智能定义”而非“手工配置”: 通过自然语言理解与业务模型沉淀,将业务需求自动映射为指标逻辑与技术口径,极大降低定义门槛与沟通成本。
2.“主动服务”而非“被动报表”: 平台内置智能洞察引擎,变“人找数”为“数找人”,主动推送异常归因、趋势预测与行动建议。
3.“场景融合”而非“工具孤立”: 指标服务以API、插件、嵌入式组件等形式无缝融入业务系统与工作流,实现数据与业务的“零距离”结合。
4.“闭环自治”而非“单向加工”: 具备指标健康度自动监控、质量校验与反馈优化能力,形成指标生产、消费、运营的自我演进闭环。
方案业务流程图
技术架构、场景流程、功能实现



总体业务框架

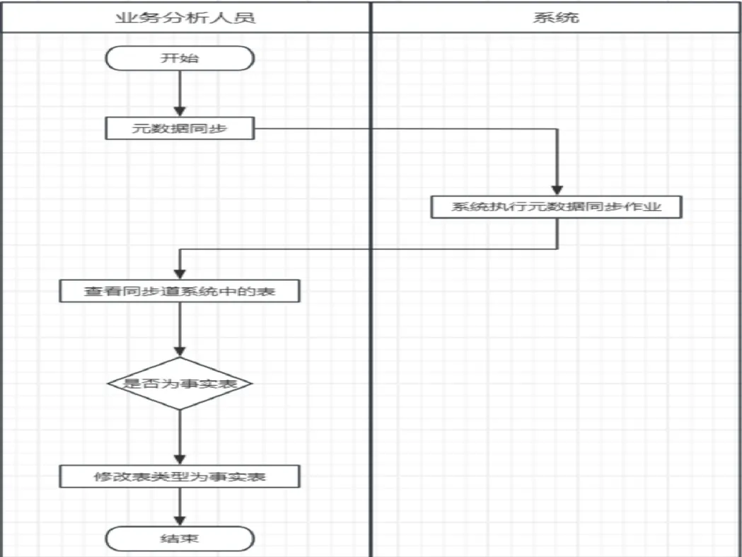
元数据同步流程

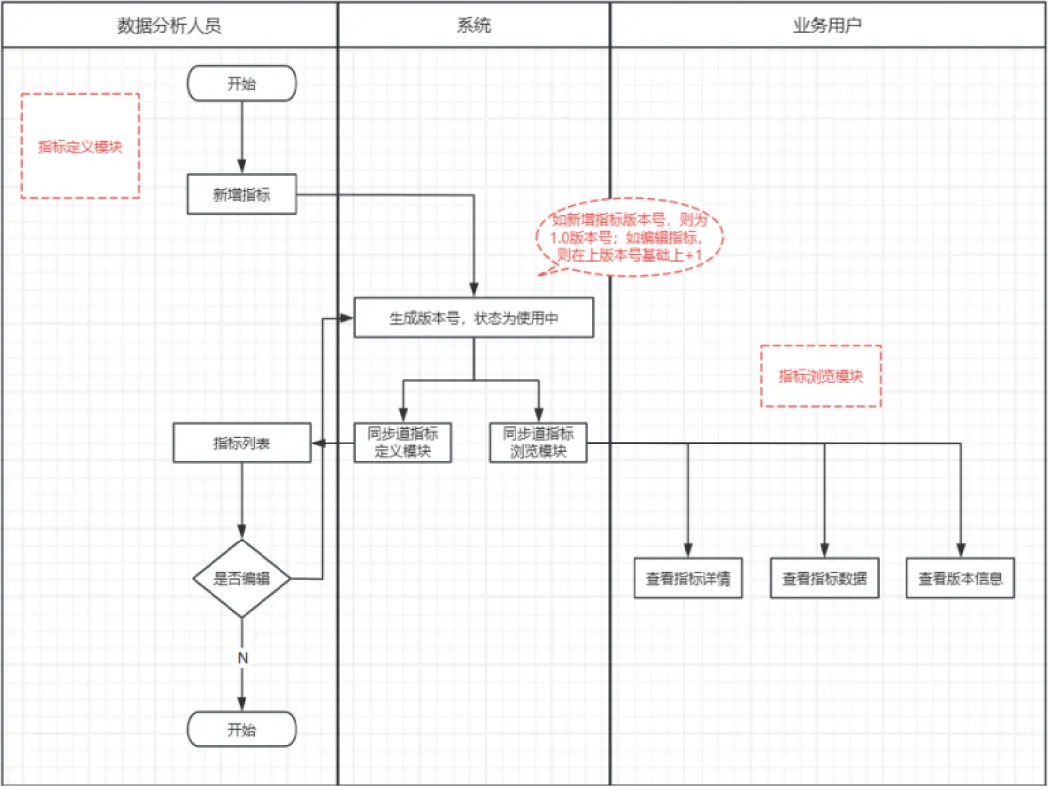
指标创建流程

指标服务流程

指标监控告警流程

智能分析

实现功能展示
首页:北极星指标,指标墙,指标预警,指标调度
指标中心:指标概览,数据源管理,元数据管理,维度管理,模型管理
指标定义,指标用户授权,指标数据授权

运维管理:周期实例,告警规则,告警记录,判别规则管理

指标应用:API发布,API服务申请

项目管理:组织机构管理,成员管理,角色管理,审批管理:指标发布管理、API发布审批、API申请审批、告警申请审批

智能分析:智能问答:极速、智能,历史对话,智能助理


方案案例及效果
经典案例:
场景: “指标工厂”落地财富管理部:针对客户资产分析需求,主导设计了“客户资产健康度”指标模型,并实现自动化加工与推送。该案例中,数据部门不仅提供了数据,更输出了标准化的指标产品与配套分析模型,使业务部门能直接消费智能洞察。
效果:
效率收益:为业务部门提供“自助式”指标服务,将常规数据需求响应时间从数周缩短至分钟级,解放了业务人员的数据获取负担;
质量与信任收益:通过提供权威、一致的“单一数据真相源”,解决了长期困扰业务的数据冲突问题,建立了跨部门的数据信任基础;
能力升级收益:为投研、营销等部门嵌入了智能归因、预测等原生分析能力,使其无需深厚技术背景即可开展深度数据分析,提升了业务团队自身的数据化运营水平;
成本节约收益:通过统一平台减少重复开发与系统对接,据估算每年可为公司节约数百万元的IT开发与运维成本。
方案未来展望
智能指标平台的未来展望将围绕“实时智能、自主决策、生态协同”三大方向演进,成为驱动证券公司全面智能化运营的核心数字大脑。
技术架构上,平台将向实时化与AI原生深度演进。指标计算从T+1迈向秒级甚至毫秒级,实现对市场与客户的瞬时感知。大语言模型(LLM)将成为核心交互界面,业务人员可通过自然语言直接创建、分析复杂指标,获得类专家级的推理报告,彻底消除数据使用壁垒。
业务赋能上,将从“感知诊断”升级为“自主决策与行动”。平台不仅能提供预测性指标和策略模拟沙盘,更能将智能洞察直接连接至业务系统,自动触发个性化的营销、风控或服务任务,形成“感知-分析-决策-行动”的完整自动化闭环,极大提升运营效率。
生态体系上,平台将从内部工具发展为开放的数据服务中枢。通过安全开放的API与开发者工具,激发内部创新,形成可交易的指标模型生态。同时,在隐私计算等技术保障下,可与外部数据源进行合规协作,共同构建行业级风险指标与洞察网络。
最终,平台将推动组织文化变革,使数据驱动成为每位员工的工作本能,助力证券公司构建以数据智能为核心的新型竞争力。